没有找到合适的产品?
联系客服协助选型:023-68661681
提供3000多款全球软件/控件产品
针对软件研发的各个阶段提供专业培训与技术咨询
根据客户需求提供定制化的软件开发服务
全球知名设计软件,显著提升设计质量
打造以经营为中心,实现生产过程透明化管理
帮助企业合理产能分配,提高资源利用率
快速打造数字化生产线,实现全流程追溯
生产过程精准追溯,满足企业合规要求
以六西格玛为理论基础,实现产品质量全数字化管理
通过大屏电子看板,实现车间透明化管理
对设备进行全生命周期管理,提高设备综合利用率
实现设备数据的实时采集与监控
利用数字化技术提升油气勘探的效率和成功率
钻井计划优化、实时监控和风险评估
提供业务洞察与决策支持实现数据驱动决策
翻译|使用教程|编辑:吴园园|2019-11-18 13:58:12.543|阅读 3170 次
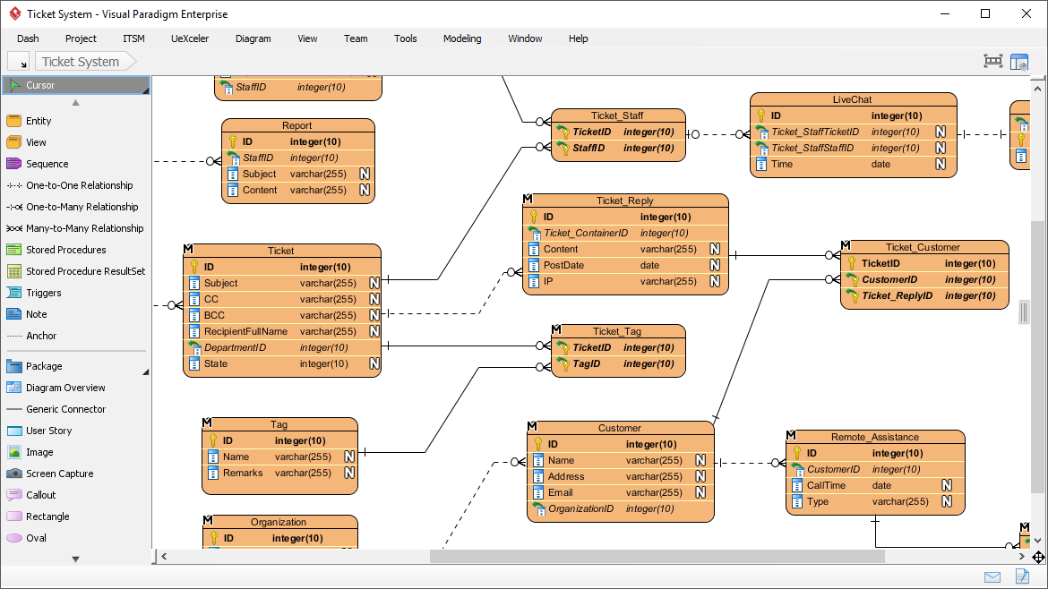
概述:数据建模通常是数据库设计的第一步,因为设计人员首先创建一个概念模型,说明数据项之间的相互关系,然后它将涉及从概念模型到逻辑模型,再到物理模式的过程。这些图可用作构建新软件或重新设计遗留应用程序的蓝图。
# 界面/图表报表/文档/IDE等千款热门软控件火热销售中 >>
相关链接:
Visual Paradigm是包含设计共享、线框图和数据库设计新特性的企业项目设计工具。现在你只需要这样单独的一款模型软件 Visual Paradigm就可以完成用UML设计软件,用BPMN去执行业务流程分析,用ERD企业设计数据库的任务。
Visual Paradigm现已更新至最新版本16.0,新版本引入了大型Scrum画布和几十种新的图案,同时还增强了在线图表功能和支持从Customer Journey Map打开完整图表编辑器的功能。新版本,新功能,赶快下载体验吧!
总览
数据建模通常是数据库设计的第一步,因为设计人员首先创建一个概念模型,说明数据项之间的相互关系,然后它将涉及从概念模型到逻辑模型,再到物理模式的过程。这些图可用作构建新软件或重新设计遗留应用程序的蓝图。

ER图工具支持不同级别的数据库设计需求(逻辑,概念和物理)。
概念性ERD-在概念性和逻辑ER模型之间保持可追溯性。
逻辑ERD-同样,您可以从逻辑模型中导出物理模型并保持可追溯性。
物理ERD-物理数据库架构,可供ERD生成数据库。
物理数据库中的表单实体关系图(ERD)。支持多种数据库:MySQL,Oracle,MS SQL Server,Sybase,PostgreSQL,Firebird,INGRES,Derby,MariaDB等。
从ERD生成新数据库和DDL,或将补丁更改应用于现有数据库
在ER图和UML类图之间同步。实体,列,关系和布局会自动转换为UML类,属性和关联。
生成ORM Hibernate映射层和必要的源文件(包括示例)以进行编程。
在Eclipse中使用生成的ORM层进行编程。ORM允许开发人员通过生成的类访问关系数据库,而无需编写任何SQL!
将ERD实体合并到DFD中,该实体说明了如何在物理RDBMS中持久存储数据(在DFD中标识)。
使用Visual Diff比较当前和目标数据库设计之间的差异。在此示例中,它报告该实体已被重命名。
主要好处
帮助管理现代组织中发现的庞大而复杂的数据环境
通过降低可视化建模和自动化程度,通过降低成本和改善数据质量为企业增值
主要特点
1、将您的设计从一种模型平稳地转换为另一种模型
从概念模型开始为您的问题进行设计,然后无缝进行到逻辑模型,再发展到物理模式以自动生成数据库
自动维护模型之间的可追溯性
支持市场上大多数领先的数据库(当更改数据库类型的连接时,该图将自动符合所支持数据库的列类型样式)
从整个ER图生成数据库模式,甚至是图的单个实体的一部分
2、从数据库或DDL对现有数据库进行反向工程
3、从不同的模型灵活地生成数据库,并使它们保持双向同步
类图到ERD
ERD到类图
4、使用Hibernate Framework使用对象关系映射将RDBMS与面向对象技术集成,并使用简单的ORM向导进行自动转换
5、在代码工程中支持存储过程和触发器
6、自行选择在生产数据库或个人数据库之间切换连接
7、使用Visual Diff识别图表的不同版本之间的修改
8、将您的数据实体从一种模型引用到另一种模型,例如,数据库中的一条数据实体链接到UX模型的线框的数据字段=====================================================
更多Visual Paradigm相关资源,请点击此处进行查看~
想要购买Visual Paradigm正版授权的朋友可以

本站文章除注明转载外,均为本站原创或翻译。欢迎任何形式的转载,但请务必注明出处、不得修改原文相关链接,如果存在内容上的异议请邮件反馈至chenjj@ldacury.cn
文章转载自:



大型SaaS系统的自动化测试常常受制于界面变化快、结构复杂、加载机制多变等因素。从元素识别到脚本管理,SmartBear TestComplete帮助Salesforce建了可靠的自动化测试体系。
BarTender 标签管理系统,正是帮助企业轻松实现 GS1 标准化标签设计、编码生成与信息联动的强大工具。
Parasoft C/C++test 是一款功能强大的 C/C++ 软件测试工具,集成了静态代码分析、单元测试、集成测试和覆盖率分析等功能,单元测试作为其关键功能之一,为了适配多样化的目标部署环境,C/C++test 设计了灵活的测试结果收集机制。通过Socket通讯方式来收集单元测试结果,从而扩展其测试覆盖范围与应用场景。
Parasoft C/C++test作为一款功能全面的自动化代码质量保障工具,为C/C++开发者提供了静态分析、单元测试和运行时错误检测等核心功能。通过将其与轻量级且广受欢迎的VScode编辑器集成,开发团队可以在熟悉的编码环境中实时获得代码质量反馈,有效提升开发效率与代码可靠性。
服务电话
重庆/ 023-68661681
华东/ 13452821722
华南/ 18100878085
华北/ 17347785263
客户支持
技术支持咨询服务
服务热线:400-700-1020
邮箱:sales@ldacury.cn
关注我们
地址 : 重庆市九龙坡区火炬大道69号6幢
靠谱朗驰娱乐体育