没有找到合适的产品?
联系客服协助选型:023-68661681
提供3000多款全球软件/控件产品
针对软件研发的各个阶段提供专业培训与技术咨询
根据客户需求提供定制化的软件开发服务
全球知名设计软件,显著提升设计质量
打造以经营为中心,实现生产过程透明化管理
帮助企业合理产能分配,提高资源利用率
快速打造数字化生产线,实现全流程追溯
生产过程精准追溯,满足企业合规要求
以六西格玛为理论基础,实现产品质量全数字化管理
通过大屏电子看板,实现车间透明化管理
对设备进行全生命周期管理,提高设备综合利用率
实现设备数据的实时采集与监控
利用数字化技术提升油气勘探的效率和成功率
钻井计划优化、实时监控和风险评估
提供业务洞察与决策支持实现数据驱动决策
翻译|使用教程|编辑:陈津勇|2019-12-13 10:49:59.287|阅读 1299 次
概述:在Axure RP中,流程图常用于提供一个高保真的、能通过所设计的页面来完成的任务视图。一张简明的流程图,不仅能促进和其它设计师、开发工程师的交流,节约口头沟通成本,还能点出一些关键性问题。
# 界面/图表报表/文档/IDE等千款热门软控件火热销售中 >>
相关链接:
Axure RP是一套专门为网站或应用程序所设计的快速原型设计工具, 可以让应用网站策划人员或网站功能界面设计师更加快速方便的建立Web AP和Website的线框图、流程图、原型和规格,现已成为设计Web AP的重要工具。
本文主要介绍Axure RP中流程图和连接线的相关用法及效果。
3、流程连接线
流程图控件和线框图控件的不同点在于流程控件可以通过连接线进行连接。
要添加连接线,可以点击主工具栏上的“Connector Mode button (F11)”按钮,这时线框图面板会从指针状态切换到连接状态,若再点击“Pointer Mode button (F9)”可以切换回到指针状态。

在连接状态时,在流程图中点击和拖动就可以绘制和添加连接线。例如,要连接两个流程控件,将鼠标放在一个流程控件的连接点上,点击和拖拉,然后鼠标在另一个目标流程控件的连接点上松开,就可以完成连接。点击和拖动连接线的尾部端点可进行重新连接。

选择流程连接线,然后点击工具栏中的“Line Pattern ”和“ Line Ends”按钮可以修改连接线的形状和样式,如箭头、虚线。
4. 创建流程图
与线框图控件相似,你可以拖拉流程图控件到线框面板中,可以通过工具栏和右键菜单来修改流程图形状的风格和属性。另外,已经绘制好的流程形状可以通过控件右键菜单中的“Edit Flow Shape”的子菜单进行流程图形的转变。
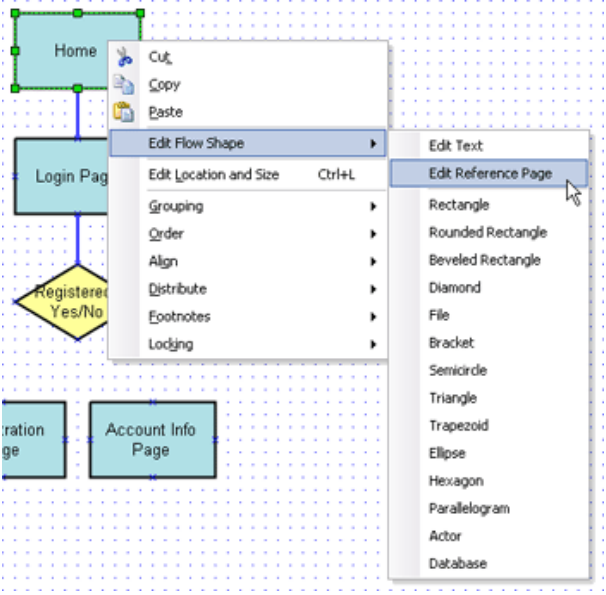
5. 流程图中引用页面
可以在流程图控件上分配一个引用页面,如果流程图控件引用了一个页面,控件上的文本会变成页面的名称。在原型中点击引用了页面的流程控件可以自动链接到页面中。
在页面导航面板中拖拉页面到线框图或流程图中,将会创建一个引用了页面的流程图控件。流程图控件上所引用的页面可以通过在控件上的右键菜单 “Edit Flow Shape->Edit Reference Page”进行编辑和清除。

引用页面后,控件左上角会有一个“页面”图标进行标识:

想要获得Axure RP更多资源、正版授权的伙伴,请了解
12月,庆圣诞、迎元旦,上“慧都网”小程序签到兑商城通用抵价券>>> 软件商城专属优惠价,领优惠券再享折上折>>>
本站文章除注明转载外,均为本站原创或翻译。欢迎任何形式的转载,但请务必注明出处、不得修改原文相关链接,如果存在内容上的异议请邮件反馈至chenjj@ldacury.cn




Parasoft C/C++test提供了独立版和插件版两种部署方案,其中插件版能够与Aurix开发环境深度集成,有效解决编译器调用限制问题,为安全关键系统的代码质量保障提供了可行的技术路径。
本文将为大家介绍一些MyEclipse开发过程中能用到的EJB开发工具,欢迎下载最新版体验!
本文主要介绍如何在MVVM应用程序中使用虚拟源,欢迎下载最新版组件体验!
Parasoft C/C++test是一款功能强大的代码测试与分析工具,专为提升代码质量、确保软件安全与可靠性而设计。要在 Ubuntu 桌面环境中使用这一强大的工具,第一步就是完成其安装与许可证配置。
服务电话
重庆/ 023-68661681
华东/ 13452821722
华南/ 18100878085
华北/ 17347785263
客户支持
技术支持咨询服务
服务热线:400-700-1020
邮箱:sales@ldacury.cn
关注我们
地址 : 重庆市九龙坡区火炬大道69号6幢
靠谱朗驰娱乐体育