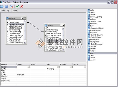
FastQueryBuilder是一款简单实用的可视SQL请求软件开发包。它与本地CS数据库兼容。
标签:SQL开发商: Fast Reports
产品类型:控件
产品功能:数据库工具
平台语言:VCL
开源水平:不提供源码
本产品的分类与介绍仅供参考,具体以商家网站介绍为准,如有疑问请来电 023-68661681 咨询。
蝉联全球畅销榜
FastReport连续三年蝉联全球文档创建组件和库的“ Top 50 Publishers”奖,持续保持全球最畅销开发商之一的地位,被世界各地的开发者所认可。
超高性价比
Fastreport在全球同类产品中具有超高性价比,以更具成本优势的价格,便能获得功能齐全的报表解决方案;无论你购买哪种授权,都可用于商业的无限分发。
支持中文等14种语言
FastReport自带语言包,支持多国语言版本,包括英文、中文等多国语言,报表可以使用世界上的任何语言,甚至可以同时使用多种语言,让你的产品保持真正的国际性。
源码开放 安全灵活
专业版和企业版包括FastReport的所有源代码,你可根据自己的特殊需求调整产品,并完全控制所有软件代码,以保障报表的绝对安全。
厂商专家在线答疑
FastReport官网提供开放的技术答疑平台,每个工作日下午,FastReport原厂专家/工程师都会在线为全球客户提供更加直接和高效的技术支持。
慧都护航中国客户
慧都连续多年被FastReport授予中国区Best Partner称号,与厂商共建FastReport中文网,提供正版产品、中文教程、试用下载等本地化增值服务,为中国区客户保驾护航。
可以将 FastQueryBuilder 集成到用 Embarcadero Delphi、C++Builder 和 RAD Studio(VCL 以及 FMX - FireMonkey)或 Lazarus 编写的应用程序中。 FastQueryBuilder 使您能够通过 BDE 使用本地和客户端服务器数据库。它还允许您使用其他数据访问组件,例如 ADO、IBX 和 FIBPlus。
* 关于本产品的分类与介绍仅供参考,精准产品资料以官网介绍为准,如需购买请先行测试。
| Ultimate | WEB | Avalonia | WinForms | WPF | Mono | ||
|---|---|---|---|---|---|---|---|
| FastReport Engine |
|
|
|
|
|
|
|
| Report Engine |
|
|
|
|
|
|
|
| Demo Application |
|
|
|
|
|
|
|
| Bands |
|
|
|
|
|
|
|
| Code based |
|
|
|
|
|
|
|
| XML report templates |
|
|
|
|
|
|
|
| .NET Platform |
|
|
|
|
|
|
|
| .NET 4.6.2-4.8.1 |
|
|
|
|
|
||
| .NET 6 |
|
|
|
|
|
||
| .NET 7 |
|
|
|
|
|
||
| .NET 8 |
|
|
|
|
|
||
| Mono |
|
|
|||||
| WEB components |
|
|
|
|
|||
| Web reporting |
|
|
|
|
|||
| WebForms |
|
|
|||||
| WCF |
|
|
|||||
| ASP.NET MVC |
|
|
|||||
| ASP.NET Core |
|
|
|||||
| ASP.NET Web API 2 |
|
|
|||||
| ASP.NET Core MVC |
|
|
|||||
| Razor Pages |
|
|
|
||||
| Blazor Server |
|
|
|||||
| Blazor WebAssembly (WASM) |
|
|
|||||
| FastCube |
|
||||||
| OLAP |
|
||||||
| WinForms components |
|
|
|||||
| Reporting components |
|
|
|||||
| Report Viewer |
|
|
|||||
| Runtime Report Designer |
|
|
|||||
| FastCube |
|
||||||
| OLAP |
|
||||||
| Icicle |
|
||||||
| Treemap |
|
||||||
| Bubble |
|
||||||
| Sunburst |
|
||||||
| Gantt |
|
||||||
| Avalonia components |
|
|
|||||
| Reporting components |
|
|
|||||
| Report Viewer |
|
|
|||||
| Runtime Report Designer |
|
|
|||||
| WPF components |
|
|
|||||
| Reporting components |
|
|
|||||
| Report Viewer |
|
|
|||||
| Runtime Report Designer |
|
|
|||||
| Mono components |
|
|
|||||
| Reporting components |
|
|
|||||
| Report Viewer |
|
|
|||||
| Runtime Report Designer |
|
|
|||||
| FastCube |
|
|
|||||
| OLAP |
|
|
|||||
| Online Designer |
|
|
|||||
| FastReport.Drawing (Skia) |
|
|
|
||||
| System.Drawing (GDI) |
|
|
|
|
|
|
|
| IDE |
|
|
|
|
|
|
|
| Microsoft Visual Studio |
|
|
|
|
|
|
|
| Visual Studio Code |
|
|
|
|
|
|
|
| Visual Studio for Mac |
|
|
|||||
| Embarcadero Delphi Prism |
|
|
|
|
|
||
| MonoDevelop (Linux) |
|
|
|
||||
| JetBrains Rider |
|
|
|
|
|
|
|
| Operation System |
|
|
|
|
|
|
|
| Microsoft Windows |
|
|
|
|
|
|
|
| Apple macOS |
|
|
|
||||
| Linux |
|
|
|
|
|||
| Report script languages |
|
|
|
|
|
|
|
| C# |
|
|
|
|
|
|
|
| VB.NET |
|
|
|
|
|
|
|
| Report script engine |
|
|
|
|
|
|
|
| CodeDOM |
|
|
|
|
|||
| Roslyn |
|
|
|
|
|||
| Data connections |
|
|
|
|
|
|
|
| Apache Cassandra |
|
|
|
|
|||
| ClickHouse |
|
|
|
|
|
||
| Couchbase |
|
|
|
|
|
||
| CSV |
|
|
|
|
|
|
|
| Elastic Search |
|
|
|
|
|
||
| Firebird |
|
|
|
|
|
||
| Google BigQuery |
|
|
|||||
| IBM DB2 |
|
|
|||||
| JSON |
|
|
|
|
|
|
|
| MongoDB |
|
|
|
|
|
||
| MS Access |
|
|
|||||
| MS SQL |
|
|
|
|
|
||
| MySQL |
|
|
|
|
|
||
| NosDB |
|
|
|||||
| ODBC |
|
|
|||||
| OLE DB |
|
|
|||||
| Oracle |
|
|
|||||
| Oracle ODP |
|
|
|
|
|
||
| PostgreSQL |
|
|
|
|
|
||
| RavenDB |
|
|
|
|
|
||
| Sharepoint |
|
|
|||||
| SqlAnywhere |
|
|
|||||
| SqlCe |
|
|
|||||
| SQLite |
|
|
|
|
|
||
| VistaDB |
|
|
|||||
| XML |
|
|
|
|
|
|
|
| Internal application datasets |
|
|
|
|
|
|
|
| In-Memory |
|
|
|
|
|
|
|
| Custom connections |
|
|
|
|
|
|
|
| Reporting features |
|
|
|
|
|
|
|
| Dialogue forms |
|
|
|
|
|
|
|
| Report inheritance |
|
|
|
|
|
|
|
| Master-detail-subdetail |
|
|
|
|
|
|
|
| Drill-downs |
|
|
|
|
|
|
|
| Groupping |
|
|
|
|
|
|
|
| Sorting |
|
|
|
|
|
|
|
| Headers and Footers |
|
|
|
|
|
|
|
| URLs and hrefs |
|
|
|
|
|
|
|
| HTML tags in text object |
|
|
|
|
|
|
|
| Unlimited page sizes |
|
|
|
|
|
|
|
| Preview component |
|
|
|
|
|
|
|
| Design-time visual report designer |
|
|
|||||
| Run-time visual report designer |
|
|
|
|
|
||
| High DPI support |
|
|
|
|
|
||
| Visual SQL Builder |
|
|
|
|
|
|
|
| Localization languages |
29
|
29
|
29
|
29
|
29
|
29
|
|
| Report objects |
|
|
|
|
|
|
|
| 2D barcode |
|
|
|
|
|
|
|
| Advanced Matrix (AdvMatrix) |
|
|
|
|
|
|
|
| Barcode |
|
|
|
|
|
|
|
| Cellular |
|
|
|
|
|
|
|
| Chart |
|
|
|
|
|
|
|
| Checkbox |
|
|
|
|
|
|
|
| Container |
|
|
|
|
|
|
|
| Cross-tab (Matrix) |
|
|
|
|
|
|
|
| Digital signature |
|
|
|
|
|
|
|
| Gauge |
|
|
|
|
|
|
|
| Gradient |
|
|
|
|
|
|
|
| HTML |
|
|
|
|
|
|
|
| Map |
|
|
|
|
|
|
|
| Picture |
|
|
|
|
|
|
|
| RFID |
|
|
|
|
|
|
|
| Rich Text |
|
|
|
|
|
|
|
| Shape |
|
|
|
|
|
|
|
| Sparkline |
|
|
|
|
|
|
|
| Sub-report |
|
|
|
|
|
|
|
| SVG |
|
|
|
|
|
|
|
| System text |
|
|
|
|
|
|
|
| Table |
|
|
|
|
|
|
|
| Text |
|
|
|
|
|
|
|
| Zip code |
|
|
|
|
|
|
|
| Barcodes |
|
|
|
|
|
|
|
| ANSI |
|
|
|
|
|
|
|
| Aztec |
|
|
|
|
|
|
|
| Codabar |
|
|
|
|
|
|
|
| Code 11 |
|
|
|
|
|
|
|
| Code 27 |
|
|
|
|
|
|
|
| Code 128 (A, B, C) |
|
|
|
|
|
|
|
| Code 16K |
|
|
|
|
|
|
|
| Code32 |
|
|
|
|
|
|
|
| Code 25 (Industrial, Interleaved, Matrix) |
|
|
|
|
|
|
|
| Code 39 (Extended) |
|
|
|
|
|
|
|
| Code 93 (Extended) |
|
|
|
|
|
|
|
| Data Matrix |
|
|
|
|
|
|
|
| Deutsche Post Identcode |
|
|
|
|
|
|
|
| Deutsche Post Leitcode |
|
|
|
|
|
|
|
| EAN 13 |
|
|
|
|
|
|
|
| EAN 128 |
|
|
|
|
|
|
|
| EAN+2 |
|
|
|
|
|
|
|
| EAN+5 |
|
|
|
|
|
|
|
| EAN 14 |
|
|
|
|
|
|
|
| EAN 8 |
|
|
|
|
|
|
|
| ITF-14 |
|
|
|
|
|
|
|
| GS1 DataMatrix |
|
|
|
|
|
|
|
| GS1 8 |
|
|
|
|
|
|
|
| GS1 12 |
|
|
|
|
|
|
|
| GS1 128 |
|
|
|
|
|
|
|
| GS1 Expanded |
|
|
|
|
|
|
|
| GS1 Expanded Stacked |
|
|
|
|
|
|
|
| GS1Stacked |
|
|
|
|
|
|
|
| GS1 Omnidirectional |
|
|
|
|
|
|
|
| GS1 DataBar |
|
|
|
|
|
|
|
| RSS-14 |
|
|
|
|
|
|
|
| Maxicode |
|
|
|
|
|
|
|
| MSI |
|
|
|
|
|
|
|
| PDF417 |
|
|
|
|
|
|
|
| Pharmacode |
|
|
|
|
|
|
|
| Plessey |
|
|
|
|
|
|
|
| Postnet |
|
|
|
|
|
|
|
| QRCode |
|
|
|
|
|
|
|
| QR code ECI |
|
|
|
|
|
|
|
| Swiss QR |
|
|
|
|
|
|
|
| UPCA |
|
|
|
|
|
|
|
| UPCE (0, 1) |
|
|
|
|
|
|
|
| Intelligent Mail |
|
|
|
|
|
|
|
| Japan Post 4-state |
|
|
|
|
|
|
|
| Charts |
|
|
|
|
|
|
|
| Bar |
|
|
|
|
|
|
|
| Stacked Bar |
|
|
|
|
|
|
|
| 100% Stacked Bar |
|
|
|
|
|
|
|
| Column |
|
|
|
|
|
|
|
| Stacked Column |
|
|
|
|
|
|
|
| 100% Stacked Column |
|
|
|
|
|
|
|
| Area |
|
|
|
|
|
|
|
| Spline Area |
|
|
|
|
|
|
|
| Stacked Area |
|
|
|
|
|
|
|
| 100% Stacked Area |
|
|
|
|
|
|
|
| Line |
|
|
|
|
|
|
|
| Fast Line |
|
|
|
|
|
|
|
| Step Line |
|
|
|
|
|
|
|
| Spline |
|
|
|
|
|
|
|
| Bubble |
|
|
|
|
|
|
|
| Point |
|
|
|
|
|
|
|
| Fast Point |
|
|
|
|
|
|
|
| Pie |
|
|
|
|
|
|
|
| Doughnut |
|
|
|
|
|
|
|
| Polar |
|
|
|
|
|
|
|
| Radar |
|
|
|
|
|
|
|
| Stock |
|
|
|
|
|
|
|
| Candlestick |
|
|
|
|
|
|
|
| Kagi |
|
|
|
|
|
|
|
| Renko |
|
|
|
|
|
|
|
| Point & Figure |
|
|
|
|
|
|
|
| Three Line Break |
|
|
|
|
|
|
|
| Pyramid |
|
|
|
|
|
|
|
| Funnel |
|
|
|
|
|
|
|
| Range |
|
|
|
|
|
|
|
| Spline Range |
|
|
|
|
|
|
|
| Range Column |
|
|
|
|
|
|
|
| Range Bar |
|
|
|
|
|
|
|
| Printing |
|
|
|
|
|
|
|
| Print to different printer trays |
|
|
|
|
|||
| Dot-matrix printer support |
|
|
|
||||
| Advanced printing modes |
|
|
|
|
|||
| Print via web browser |
|
|
|
|
|
|
|
| Print via PDF |
|
|
|
|
|
|
|
| Export in formats |
|
|
|
|
|
|
|
|
|
|
|
|
|
|
||
| PDF/A |
|
|
|
|
|
|
|
| PDF/X |
|
|
|
|
|
|
|
| Images Jpeg/PNG/BMP/GIF/TIFF/EMF |
|
|
|
|
|
|
|
| SVG |
|
|
|
|
|
|
|
| Rich Text |
|
|
|
|
|
|
|
| Word OOXML (docx) |
|
|
|
|
|
|
|
| PowerPoint OOXML (pptx) |
|
|
|
|
|
|
|
| HTML |
|
|
|
|
|
|
|
| HTML5 (layered) |
|
|
|
|
|
|
|
| MHT (web archive) |
|
|
|
|
|
||
| Microsoft XPS |
|
|
|
|
|
|
|
| Excel XML |
|
|
|
|
|
|
|
| Excel binary (biff8 xls) |
|
|
|
|
|
|
|
| Excel OOXML (xlsx) |
|
|
|
|
|
|
|
| PostScript |
|
|
|
|
|
|
|
| PPML |
|
|
|
|
|
|
|
| LaTeX |
|
|
|
|
|
|
|
| DXF |
|
|
|
|
|
||
| ZPL |
|
|
|
|
|
|
|
| JSON |
|
|
|
|
|
|
|
| CSV |
|
|
|
|
|
|
|
| DBF (table) |
|
|
|
|
|
|
|
| Plain Text |
|
|
|
|
|
|
|
| Open Document Speadsheet (OpenOffice) |
|
|
|
|
|
|
|
| Open Document Text (OpenOffice) |
|
|
|
|
|
|
|
| XAML |
|
|
|
|
|
|
|
| Transports |
|
|
|
|
|
|
|
|
|
|
|
|
|
|
||
| FTP |
|
|
|
|
|
||
| DropBox |
|
|
|
|
|
||
| Box |
|
|
|
|
|
||
| Google Drive |
|
|
|
|
|
||
| OneDrive |
|
|
|
|
|
||
| S3 |
|
|
|
|
|
||
| FastReport Cloud |
|
|
|
|
|
||
| Convertors from |
|
|
|
|
|
|
|
| List&Label |
|
|
|
|
|
|
|
| DevExpress |
|
|
|
|
|
|
|
| Microsoft Reporting Services (RDL, RDLC) |
|
|
|
|
|
|
|
| Crystal Reports |
|
|
|
|
|
|
|
| StimulSoft |
|
|
|
|
|
|
|
| Jasper Library |
|
|
|
|
|
|
|
| Distribution |
|
|
|
|
|
|
|
| Windows Installation file |
|
|
|
|
|
|
|
| ZIP archive |
|
|
|
||||
| NuGet |
|
|
|
|
|
|
|
| DEB |
|
|
|||||
| RPM |
|
|
|||||
| Full sources |
|
||||||
| Plugins |
|
|
|||||
| Business Graphics Integration |
|
||||||
| Cube Integration |
|
||||||
| Html View Object |
|
||||||
| ActiveQueryBuilder |
|
|
|||||
| Crystal Import |
|
|
|||||
| RTF2FRX Converter |
|
|
|||||
| TeeChartObject |
|
|
|||||
| WebP plugin |
|
|
|
|
|
|
|
| Custom plugin support |
|
|
|
|
|
|
|
| Support |
|
|
|
|
|
|
|
| Online helpdesk |
|
|
|
|
|
|
|
| Online chat |
|
|
|
|
|
|
|
|
|
|
|
|
|
|
||
| Phone |
|
|
|
|
|
|
|
| Source Code |
|
||||||
| Ultimate .NET | WEB | Online Designer | ||
|---|---|---|---|---|
| FastReport Engine |
|
|
|
|
| Report Engine |
|
|
||
| Demo Application |
|
|
|
|
| Bands |
|
|
|
|
| Code based |
|
|
||
| XML report templates |
|
|
|
|
| .NET Platform |
|
|
||
| Mono |
|
|||
| .NET 4.6.2-4.8.1 |
|
|
||
| .NET Core 3.1 |
|
|
||
| .NET 5 |
|
|
||
| .NET 6 |
|
|
||
| .NET 7 |
|
|
||
| .NET 8 |
|
|
||
| WEB components |
|
|
||
| Web reporting |
|
|
||
| WebForms |
|
|||
| WCF |
|
|||
| ASP.NET MVC |
|
|||
| ASP.NET Core |
|
|
||
| ASP.NET Web API 2 |
|
|
||
| ASP.NET Core MVC |
|
|
||
| Razor Pages |
|
|
||
| Blazor Server |
|
|
||
| Blazor WebAssembly (WASM) |
|
|
||
| WinForms components |
|
|||
| Reporting components |
|
|||
| Report Viewer |
|
|||
| Runtime Report Designer |
|
|||
| FastCube |
|
|||
| OLAP |
|
|||
| Icicle |
|
|||
| Treemap |
|
|||
| Bubble |
|
|||
| Sunburst |
|
|||
| Gantt |
|
|||
| WPF components |
|
|||
| Reporting components |
|
|||
| Report Viewer |
|
|||
| Runtime Report Designer |
|
|||
| Mono components |
|
|||
| Reporting components |
|
|||
| Report Viewer |
|
|||
| Runtime Report Designer |
|
|||
| FastCube |
|
|||
| OLAP |
|
|||
| Online Designer |
|
|
|
|
| React |
|
|
|
|
| Jquery |
|
|
|
|
| Webpack |
|
|
|
|
| IDE |
|
|
||
| Microsoft Visual Studio |
|
|
||
| Visual Studio Code |
|
|
||
| Visual Studio for Mac |
|
|
||
| Embarcadero Delphi Prism |
|
|
||
| MonoDevelop (Linux) |
|
|
||
| JetBrains Rider |
|
|
||
| Operation System |
|
|
|
|
| Microsoft Windows |
|
|
|
|
| Apple macOS |
|
|
|
|
| Linux |
|
|
|
|
| Report script languages |
|
|
|
|
| C# |
|
|
|
|
| VB.NET |
|
|
|
|
| Report script engine |
|
|
|
|
| CodeDOM |
|
|||
| Roslyn |
|
|
||
| CodeMirror |
|
|||
| Data connections |
|
|
|
|
| Apache Cassandra |
|
|
||
| ClickHouse |
|
|
||
| Couchbase |
|
|
||
| CSV |
|
|
||
| Elastic Search |
|
|
||
| Firebird |
|
|
||
| Google BigQuery |
|
|||
| IBM DB2 |
|
|||
| JSON |
|
|
||
| MongoDB |
|
|
||
| MS Access |
|
|||
| MS SQL |
|
|
||
| MySQL |
|
|
||
| NosDB |
|
|||
| ODBC |
|
|||
| OLE DB |
|
|||
| Oracle |
|
|||
| Oracle ODP |
|
|
||
| PostgreSQL |
|
|
||
| RavenDB |
|
|
||
| Sharepoint |
|
|||
| SqlAnywhere |
|
|||
| SqlCe |
|
|||
| SQLite |
|
|
||
| VistaDB |
|
|||
| XML |
|
|
||
| Internal application datasets |
|
|
||
| In-Memory |
|
|
||
| Custom connections |
|
|
|
|
| Reporting features |
|
|
|
|
| Dialogue forms |
|
|
|
|
| Report inheritance |
|
|
|
|
| Master-detail-subdetail |
|
|
|
|
| Drill-downs |
|
|
|
|
| Groupping |
|
|
|
|
| Sorting |
|
|
|
|
| Headers and Footers |
|
|
|
|
| URLs and hrefs |
|
|
|
|
| HTML tags in text object |
|
|
|
|
| Unlimited page sizes |
|
|
|
|
| Preview component |
|
|
|
|
| Design-time visual report designer |
|
|
||
| Run-time visual report designer |
|
|||
| High DPI support |
|
|
|
|
| Visual SQL Builder |
|
|
||
| Localization languages |
29
|
29
|
29
|
|
| Report objects |
|
|
|
|
| 2D barcode |
|
|
|
|
| Advanced Matrix (AdvMatrix) |
|
|
|
|
| Barcode |
|
|
|
|
| Cellular |
|
|
|
|
| Chart |
|
|
|
|
| Checkbox |
|
|
|
|
| Container |
|
|
|
|
| Cross-tab (Matrix) |
|
|
|
|
| Digital signature |
|
|
|
|
| Gauge |
|
|
|
|
| Gradient |
|
|
|
|
| HTML |
|
|
|
|
| Map |
|
|
|
|
| Picture |
|
|
|
|
| RFID |
|
|
||
| Rich Text |
|
|
|
|
| Shape |
|
|
|
|
| Sparkline |
|
|
|
|
| Sub-report |
|
|
|
|
| SVG |
|
|
|
|
| System text |
|
|
|
|
| Table |
|
|
|
|
| Text |
|
|
|
|
| Zip code |
|
|
|
|
| Barcodes |
|
|
|
|
| ANSI |
|
|
||
| Aztec |
|
|
|
|
| Codabar |
|
|
|
|
| Code 11 |
|
|
||
| Code 27 |
|
|
||
| Code 128 (A, B, C) |
|
|
|
|
| Code 16K |
|
|
||
| Code32 |
|
|
||
| Code 25 (Industrial, Interleaved, Matrix) |
|
|
|
|
| Code 39 (Extended) |
|
|
|
|
| Code 93 (Extended) |
|
|
|
|
| Data Matrix |
|
|
|
|
| Deutsche Post Identcode |
|
|
|
|
| Deutsche Post Leitcode |
|
|
|
|
| EAN 13 |
|
|
|
|
| EAN 128 |
|
|
||
| EAN+2 |
|
|
|
|
| EAN+5 |
|
|
|
|
| EAN 14 |
|
|
||
| EAN 8 |
|
|
|
|
| ITF-14 |
|
|
|
|
| GS1 DataMatrix |
|
|
||
| GS1 8 |
|
|
|
|
| GS1 12 |
|
|
|
|
| GS1 128 |
|
|
|
|
| GS1 Expanded |
|
|
|
|
| GS1 Expanded Stacked |
|
|
|
|
| GS1Stacked |
|
|
|
|
| GS1 Omnidirectional |
|
|
|
|
| GS1 DataBar |
|
|
|
|
| RSS-14 |
|
|
||
| Maxicode |
|
|
|
|
| MSI |
|
|
|
|
| PDF417 |
|
|
|
|
| Pharmacode |
|
|
|
|
| Plessey |
|
|
|
|
| Postnet |
|
|
|
|
| QRCode |
|
|
|
|
| Swiss QR |
|
|
||
| UPCA |
|
|
|
|
| UPCE (0, 1) |
|
|
|
|
| Intelligent Mail |
|
|
|
|
| Japan Post 4-state |
|
|
|
|
| Charts |
|
|
|
|
| Bar |
|
|
|
|
| Stacked Bar |
|
|
|
|
| 100% Stacked Bar |
|
|
|
|
| Column |
|
|
|
|
| Stacked Column |
|
|
|
|
| 100% Stacked Column |
|
|
|
|
| Area |
|
|
|
|
| Spline Area |
|
|
|
|
| Stacked Area |
|
|
|
|
| 100% Stacked Area |
|
|
|
|
| Line |
|
|
|
|
| Fast Line |
|
|
|
|
| Step Line |
|
|
|
|
| Spline |
|
|
|
|
| Bubble |
|
|
|
|
| Point |
|
|
|
|
| Fast Point |
|
|
|
|
| Pie |
|
|
|
|
| Doughnut |
|
|
|
|
| Polar |
|
|
|
|
| Radar |
|
|
|
|
| Stock |
|
|
|
|
| Candlestick |
|
|
|
|
| Kagi |
|
|
|
|
| Renko |
|
|
|
|
| Point & Figure |
|
|
|
|
| Three Line Break |
|
|
|
|
| Pyramid |
|
|
|
|
| Funnel |
|
|
|
|
| Range |
|
|
|
|
| Spline Range |
|
|
|
|
| Range Column |
|
|
|
|
| Range Bar |
|
|
|
|
| Printing |
|
|
|
|
| Print to different printer trays |
|
|||
| Dot-matrix printer support |
|
|||
| Advanced printing modes |
|
|||
| Print via web browser |
|
|
|
|
| Print via PDF |
|
|
||
| Export in formats |
|
|
||
|
|
|
|||
| PDF/A |
|
|
||
| PDF/X |
|
|
||
| Images Jpeg/PNG/BMP/GIF/TIFF/EMF |
|
|
||
| SVG |
|
|
||
| Rich Text |
|
|
||
| Word OOXML (docx) |
|
|
||
| PowerPoint OOXML (pptx) |
|
|
||
| HTML |
|
|
||
| HTML5 (layered) |
|
|
||
| MHT (web archive) |
|
|
||
| Microsoft XPS |
|
|
||
| Excel XML |
|
|
||
| Excel binary (biff8 xls) |
|
|
||
| Excel OOXML (xlsx) |
|
|
||
| PostScript |
|
|
||
| PPML |
|
|
||
| LaTeX |
|
|
||
| DXF |
|
|
||
| ZPL |
|
|
||
| JSON |
|
|
||
| CSV |
|
|
||
| DBF (table) |
|
|
||
| Plain Text |
|
|
||
| Open Document Speadsheet (OpenOffice) |
|
|
||
| Open Document Text (OpenOffice) |
|
|
||
| XAML |
|
|
||
| Transports |
|
|
||
|
|
|
|||
| FTP |
|
|||
| DropBox |
|
|||
| Box |
|
|||
| Google Drive |
|
|||
| OneDrive |
|
|||
| S3 |
|
|||
| FastReport Cloud |
|
|||
| Convertors from |
|
|
||
| List&Label |
|
|
||
| DevExpress |
|
|
||
| Microsoft Reporting Services (RDL, RDLC) |
|
|
||
| Crystal Reports |
|
|
||
| StimulSoft |
|
|
||
| Jasper Library |
|
|
||
| Distribution |
|
|
|
|
| Windows Installation file |
|
|
||
| ZIP archive |
|
|
||
| NuGet |
|
|
||
| DEB |
|
|||
| RPM |
|
|||
| Full sources |
|
|||
| FastReport Online Designer Builder |
|
|
|
|
| Plugins |
|
|
|
|
| Business Graphics Integration |
|
|||
| Cube Integration |
|
|||
| Html View Object |
|
|||
| ActiveQueryBuilder |
|
|||
| Crystal Import |
|
|||
| RTF2FRX Converter |
|
|||
| TeeChartObject |
|
|||
| WebP plugin |
|
|
||
| Code Editor |
|
|
|
|
| Guides |
|
|
|
|
| Position block |
|
|
|
|
| Ruler |
|
|
|
|
| Resize band horizontally |
|
|
|
|
| Hotkey |
|
|
|
|
| Context menu |
|
|
|
|
| Dblclick |
|
|
|
|
| Custom plugin support |
|
|
||
| Support |
|
|
|
|
| Online helpdesk |
|
|
|
|
| Online chat |
|
|
|
|
|
|
|
|
||
| Phone |
|
|
|
|
| Source Code |
|
|||
| Ultimate | Optimum VCL | Reporting VCL | Reporting FMX | Reporting Lazarus | Analysis VCL | ||
|---|---|---|---|---|---|---|---|
| FastReport Engine |
|
|
|
|
|
||
| Report Engine |
|
|
|
|
|
||
| Bands |
|
|
|
|
|
||
| Code based |
|
|
|
|
|
||
| XML report templates |
|
|
|
|
|
||
| Demo Application |
|
|
|
|
|
||
| VCL components |
|
|
|
|
|||
| Core |
|
|
|
|
|||
| Core UI |
|
|
|
|
|||
| AdvancedMemo |
|
|
|||||
| FastQueryBuilder |
|
|
|
||||
| FastScript |
|
|
|
|
|||
| FastReport |
|
|
|
||||
| ClientServer |
|
|
|||||
| Transports |
|
|
|||||
| FastCube |
|
|
|
||||
| FMX components |
|
|
|||||
| Core |
|
|
|||||
| FastScript |
|
|
|||||
| FastReport |
|
|
|||||
| FastCube |
|
||||||
| Lazarus components |
|
|
|||||
| Core |
|
|
|||||
| Core UI |
|
|
|||||
| AdvancedMemo |
|
||||||
| FastQueryBuilder |
|
||||||
| FastScript |
|
|
|||||
| FastReport |
|
|
|||||
| ClientServer |
|
||||||
| FastCube |
|
||||||
| OLAP features |
|
|
|
||||
| Unlimited number of indicators |
|
|
|
||||
| Final value |
|
|
|
||||
| Vertical dimension headers |
|
|
|
||||
| Horizontal dimension headers |
|
|
|
||||
| Creating additional totals |
|
|
|
||||
| Summary Editor |
|
|
|
||||
| Calculate totals on totals |
|
|
|
||||
| Total position |
|
|
|
||||
| Convolution and unfolding operations |
|
|
|
||||
| Data region |
|
|
|
||||
| Data Axis |
|
|
|
||||
| Drill down to the source data |
|
|
|
||||
| Rotating a multidimensional data array |
|
|
|
||||
| Transposing a cross-table |
|
|
|
||||
| Interactive list of fields |
|
|
|
||||
| Filtering rows and columns |
|
|
|
||||
| Custom filters |
|
|
|
||||
| Range Editor |
|
|
|
||||
| Sorting by axis values |
|
|
|
||||
| Sorting by the results of the indicator |
|
|
|
||||
| Sorting by active row/column |
|
|
|
||||
| Formation of user groups |
|
|
|
||||
| Formatting data |
|
|
|
||||
| Rule for data allocation |
|
|
|
||||
| Custom rules for data allocation |
|
|
|
||||
| Two-color and three-color scale for indicators |
|
|
|
||||
| Histogram inside cells |
|
|
|
||||
| A set of icons next to the indicator value |
|
|
|
||||
| Highlighting only the matching cells |
|
|
|
||||
| Expression Editor |
|
|
|
||||
| Script support |
|
|
|
||||
| Creating a data representation scheme |
|
|
|
||||
| Cross-chart |
|
|
|
||||
| Working with the clipboard |
|
|
|
||||
| Calculated metrics and filters |
|
|
|
||||
| Output of indicators as a value, percentage or rank |
|
|
|
||||
| OLAP aggregation functions |
|
|
|
||||
| Sum |
|
|
|
||||
| Count |
|
|
|
||||
| Minimum |
|
|
|
||||
| Maximum |
|
|
|
||||
| Average |
|
|
|
||||
| Multiplication |
|
|
|
||||
| Variance |
|
|
|
||||
| Std Dev |
|
|
|
||||
| VarianceS |
|
|
|
||||
| Std DevS |
|
|
|
||||
| First value |
|
|
|
||||
| Last value |
|
|
|
||||
| List of values |
|
|
|
||||
| Median |
|
|
|
||||
| Weighted arithmetic mean |
|
|
|
||||
| Calculation |
|
|
|
||||
| Calculation (detail) |
|
|
|
||||
| IDE |
|
|
|
|
|
|
|
| Embarcadero RAD Studio 2010 |
|
|
|
|
|||
| Embarcadero RAD Studio XE |
|
|
|
|
|||
| Embarcadero RAD Studio XE2-XE8 |
|
|
|
|
|||
| Embarcadero RAD Studio 10 Seattle |
|
|
|
|
|||
| Embarcadero RAD Studio 10.1 Berlin |
|
|
|
|
|||
| Embarcadero RAD Studio 10.2 Tokyo |
|
|
|
|
|||
| Embarcadero RAD Studio 10.3 Rio |
|
|
|
|
|||
| Embarcadero RAD Studio 10.4 Sydney |
|
|
|
|
|
||
| Embarcadero RAD Studio 11 Alexandria |
|
|
|
|
|
||
| Lazarus |
|
|
|||||
| Embarcadero RAD Studio 12 Athens |
|
|
|
|
|
||
| Graphic core requirements |
|
|
|
|
|
||
| GDI |
|
|
|
|
|
||
| GDI+ |
|
|
|||||
| D2D |
|
|
|||||
| Quarz |
|
|
|||||
| GTK |
|
|
|
|
|||
| Metal |
|
|
|||||
| Operation System |
|
|
|
|
|
|
|
| Microsoft Windows |
|
|
|
|
|
|
|
| Apple macOS |
|
|
|||||
| Linux |
|
|
|
||||
| Script languages |
|
|
|
|
|
|
|
| Pascal Script |
|
|
|
|
|
|
|
| C++ Script |
|
|
|
|
|
|
|
| J Script |
|
|
|
|
|
|
|
| VB Script |
|
|
|
|
|
|
|
| Data connections |
|
|
|
|
|
|
|
| ADO |
|
|
|
|
|
||
| BDE |
|
|
|
|
|||
| Client Data Set |
|
|
|
|
|
||
| DBX |
|
|
|
|
|
||
| FIB |
|
|
|
|
|||
| FireDAC |
|
|
|
|
|
||
| IBO |
|
|
|
|
|||
| IBX |
|
|
|
|
|
||
| Lazarus DBF |
|
|
|||||
| Lazarus SQLite |
|
|
|||||
| Reporting features |
|
|
|
|
|
||
| Dialogue forms |
|
|
|
|
|
||
| Report inheritance |
|
|
|
|
|
||
| Master-detail-subdetail |
|
|
|
|
|
||
| Drill-downs |
|
|
|
|
|
||
| Groupping |
|
|
|
|
|
||
| Filtering |
|
|
|
|
|
||
| Headers and Footers |
|
|
|
|
|
||
| URLs and hrefs |
|
|
|
|
|
||
| HTML tags in text object |
|
|
|
|
|
||
| Unlimited page sizes |
|
|
|
|
|
||
| Preview component |
|
|
|
|
|
||
| Design-time visual report designer |
|
|
|
|
|
||
| Run-time visual report designer |
|
|
|
|
|
||
| High DPI support |
|
|
|
|
|
||
| Visual SQL Builder |
|
|
|||||
| RTL mirror mode |
|
|
|
||||
| Localization languages |
33
|
33
|
33
|
33
|
33
|
33
|
|
| Report objects |
|
|
|
|
|
||
| 2D barcode |
|
|
|
|
|
||
| Barcode |
|
|
|
|
|
||
| Cellular |
|
|
|
|
|||
| OLE |
|
|
|
||||
| Chart |
|
|
|
|
|
||
| Checkbox |
|
|
|
|
|
||
| Cross-tab (Matrix) |
|
|
|
|
|
||
| Digital signature |
|
|
|
|
|||
| Gauge |
|
|
|
|
|
||
| Gradient |
|
|
|
|
|
||
| HTML |
|
|
|
||||
| Map |
|
|
|
|
|||
| Picture |
|
|
|
|
|
||
| Rich Text |
|
|
|
|
|||
| Shape |
|
|
|
|
|
||
| Sub-report |
|
|
|
|
|
||
| SVG |
|
|
|
|
|||
| System text |
|
|
|
|
|
||
| Table |
|
|
|
|
|||
| Text |
|
|
|
|
|
||
| Zip code |
|
|
|
|
|||
| Barcodes |
|
|
|
|
|
||
| Aztec |
|
|
|
|
|||
| Codabar |
|
|
|
||||
| Code 11 |
|
|
|
|
|
||
| Code 128 (A, B, C) |
|
|
|
|
|
||
| Code 39 (Extended) |
|
|
|
|
|
||
| Code 93 (Extended) |
|
|
|
|
|
||
| Data Matrix |
|
|
|
|
|
||
| Deutsche Post Identcode |
|
|
|
|
|||
| Deutsche Post Leitcode |
|
|
|
|
|||
| EAN 13 |
|
|
|
|
|
||
| EAN 128 |
|
|
|
|
|
||
| EAN+2 |
|
|
|
|
|
||
| EAN+5 |
|
|
|
|
|
||
| EAN 14 |
|
|
|
|
|
||
| EAN 8 |
|
|
|
|
|
||
| ITF-14 |
|
|
|
|
|
||
| GS1 DataMatrix |
|
|
|
|
|||
| GS1 128 |
|
|
|
|
|||
| GS1 Expanded |
|
|
|
|
|||
| GS1 Expanded Stacked |
|
|
|
|
|||
| GS1Stacked |
|
|
|
|
|||
| GS1 DataBar |
|
|
|
|
|||
| RSS-14 |
|
|
|
|
|||
| Maxicode |
|
|
|
|
|||
| MSI |
|
|
|
|
|
||
| PDF417 |
|
|
|
|
|
||
| Pharmacode |
|
|
|
|
|||
| Plessey |
|
|
|
|
|||
| Postnet |
|
|
|
|
|
||
| QRCode |
|
|
|
|
|
||
| QR code ECI |
|
|
|
|
|||
| Swiss QR |
|
|
|
|
|||
| UPCA |
|
|
|
|
|
||
| UPCE (0, 1) |
|
|
|
|
|
||
| Intelligent Mail |
|
|
|
|
|
||
| Charts |
|
|
|
|
|
||
| TeeChart |
|
|
|
|
|||
| Lazarus TAChart |
|
|
|||||
| Printing |
|
|
|
|
|
||
| Print to different printer trays |
|
|
|
|
|
||
| Dot-matrix printer support |
|
|
|
|
|||
| Advanced printing modes |
|
|
|
|
|
||
| Print via web browser |
|
|
|||||
| Print via PDF |
|
|
|
|
|||
| Export in formats |
|
|
|
|
|
|
|
|
|
|
|
|
|
|
||
| PDF/A |
|
|
|
|
|||
| Images Jpeg/PNG/BMP/GIF/TIFF/EMF |
|
|
|
|
|
||
| SVG |
|
|
|
|
|||
| Rich Text |
|
|
|
|
|
||
| Word OOXML (docx) |
|
|
|
|
|||
| PowerPoint OOXML (pptx) |
|
|
|
|
|||
| HTML |
|
|
|
|
|
|
|
| HTML5 (layered) |
|
|
|
|
|||
| Excel OLE |
|
|
|
||||
| Excel XML |
|
|
|
|
|
|
|
| Excel binary (biff8 xls) |
|
|
|
|
|
||
| Excel OOXML (xlsx) |
|
|
|
|
|
||
| PostScript |
|
|
|
|
|||
| PPML |
|
|
|
|
|||
| ZPL |
|
|
|
|
|||
| CSV |
|
|
|
|
|
|
|
| Plain Text |
|
|
|
|
|
||
| Open Document Speadsheet (OpenOffice) |
|
|
|
|
|
||
| Open Document Text (OpenOffice) |
|
|
|
|
|
||
| Distribution |
|
|
|
|
|
|
|
| Windows Installation file |
|
|
|
|
|
|
|
| DEB |
|
|
|||||
| RPM |
|
|
|||||
| Full sources |
|
|
|
|
|
|
|
| Support |
|
|
|
|
|
|
|
| Online helpdesk |
|
|
|
|
|
|
|
| Online chat |
|
|
|
|
|
|
|
|
|
|
|
|
|
|
||
| Phone |
|
|
|
|
|
|
|
| Source Code |
|
|
|
|
|
|
|
| Convertors from |
|
|
|
||||
| Quick Report |
|
|
|
||||
| Report Builder |
|
|
|
||||
| Rave Reports |
|
|
|
||||
| Transports |
|
|
|||||
|
|
|
||||||
| FTP |
|
|
|||||
| DropBox |
|
|
|||||
| Box |
|
|
|||||
| Google Drive |
|
|
|||||
| OneDrive |
|
|
|||||
| Yandex |
|
|
|||||
| Next Cloud |
|
|
|||||
| Amazon S3 |
|
|
|||||
| Outlook |
|
|
|||||
| Gmail |
|
|
|||||
| Plugin FastConverter .FP3 |
|
||||||
| Desktop Professional | Desktop Standard | Viewer | ||
|---|---|---|---|---|
| Applications |
|
|
|
|
| Graphical user interface |
|
|
|
|
| Report Viewer |
|
|
||
| Reporting components |
|
|
||
| Runtime Report Designer |
|
|
||
| Command Line Interface |
|
|
||
| Scheduler |
|
|
||
| Report manager |
|
|
||
| Common interface |
|
|||
| FastReport Engine |
|
|
||
| Report Engine |
|
|
||
| Demo Application |
|
|
||
| Bands |
|
|
||
| Code based |
|
|
||
| XML report templates |
|
|
||
| Operation System |
|
|
|
|
| Microsoft Windows |
|
|
||
| Report script languages |
|
|
||
| C# |
|
|
||
| VB.NET |
|
|
||
| Data connections |
|
|
||
| ClickHouse |
|
|
||
| Couchbase |
|
|
||
| CSV |
|
|
||
| Firebird |
|
|
||
| JSON |
|
|
||
| MongoDB |
|
|
||
| MS Access |
|
|
||
| MS SQL |
|
|
||
| MySQL |
|
|
||
| ODBC |
|
|
||
| OLE DB |
|
|
||
| Oracle |
|
|
||
| PostgreSQL |
|
|
||
| RavenDB |
|
|
||
| XML |
|
|
||
| Reporting features |
|
|
||
| Dialogue forms |
|
|
||
| Report inheritance |
|
|
||
| Master-detail-subdetail |
|
|
||
| Drill-downs |
|
|
||
| Groupping |
|
|
||
| Sorting |
|
|
||
| Headers and Footers |
|
|
||
| URLs and hrefs |
|
|
||
| HTML tags in text object |
|
|
||
| Unlimited page sizes |
|
|
||
| Preview component |
|
|
||
| Design-time visual report designer |
|
|
||
| Run-time visual report designer |
|
|
||
| High DPI support |
|
|
||
| Visual SQL Builder |
|
|
||
| Localization languages |
29
|
29
|
29
|
|
| Report objects |
|
|
||
| 2D barcode |
|
|
||
| Advanced Matrix (AdvMatrix) |
|
|
||
| Barcode |
|
|
||
| Cellular |
|
|
||
| Chart |
|
|
||
| Checkbox |
|
|
||
| Container |
|
|
||
| Cross-tab (Matrix) |
|
|
||
| Digital signature |
|
|
||
| Gauge |
|
|
||
| Gradient |
|
|
||
| HTML |
|
|
||
| Map |
|
|
||
| Picture |
|
|
||
| RFID |
|
|
||
| Rich Text |
|
|
||
| Shape |
|
|
||
| Sparkline |
|
|
||
| Sub-report |
|
|
||
| SVG |
|
|
||
| System text |
|
|
||
| Table |
|
|
||
| Text |
|
|
||
| Zip code |
|
|
||
| Barcodes |
|
|
||
| ANSI |
|
|
||
| Aztec |
|
|
||
| Codabar |
|
|
||
| Code 11 |
|
|
||
| Code 27 |
|
|
||
| Code 128 (A, B, C) |
|
|
||
| Code 16K |
|
|
||
| Code32 |
|
|
||
| Code 25 (Industrial, Interleaved, Matrix) |
|
|
||
| Code 39 (Extended) |
|
|
||
| Code 93 (Extended) |
|
|
||
| Data Matrix |
|
|
||
| Deutsche Post Identcode |
|
|
||
| Deutsche Post Leitcode |
|
|
||
| EAN 13 |
|
|
||
| EAN 128 |
|
|
||
| EAN+2 |
|
|
||
| EAN+5 |
|
|
||
| EAN 14 |
|
|
||
| EAN 8 |
|
|
||
| ITF-14 |
|
|
||
| GS1 DataMatrix |
|
|
||
| GS1 8 |
|
|
||
| GS1 12 |
|
|
||
| GS1 128 |
|
|
||
| GS1 Expanded |
|
|
||
| GS1 Expanded Stacked |
|
|
||
| GS1Stacked |
|
|
||
| GS1 Omnidirectional |
|
|
||
| GS1 DataBar |
|
|
||
| RSS-14 |
|
|
||
| Maxicode |
|
|
||
| MSI |
|
|
||
| PDF417 |
|
|
||
| Pharmacode |
|
|
||
| Plessey |
|
|
||
| Postnet |
|
|
||
| QRCode |
|
|
||
| QR code ECI |
|
|
||
| Swiss QR |
|
|
||
| UPCA |
|
|
||
| UPCE (0, 1) |
|
|
||
| Intelligent Mail |
|
|
||
| Japan Post 4-state |
|
|
||
| Charts |
|
|
||
| Bar |
|
|
||
| Stacked Bar |
|
|
||
| 100% Stacked Bar |
|
|
||
| Column |
|
|
||
| Stacked Column |
|
|
||
| 100% Stacked Column |
|
|
||
| Area |
|
|
||
| Spline Area |
|
|
||
| Stacked Area |
|
|
||
| 100% Stacked Area |
|
|
||
| Line |
|
|
||
| Fast Line |
|
|
||
| Step Line |
|
|
||
| Spline |
|
|
||
| Bubble |
|
|
||
| PointFast Point |
|
|
||
| Pie |
|
|
||
| Doughnut |
|
|
||
| Polar |
|
|
||
| Radar |
|
|
||
| Stock |
|
|
||
| Candlestick |
|
|
||
| Kagi |
|
|
||
| Renko |
|
|
||
| Point & Figure |
|
|
||
| Three Line Break |
|
|
||
| Pyramid |
|
|
||
| Funnel |
|
|
||
| Range |
|
|
||
| Spline Range |
|
|
||
| Range Column |
|
|
||
| Range Bar |
|
|
||
| Printing |
|
|
||
| Print to different printer trays |
|
|
||
| Dot-matrix printer support |
|
|
||
| Advanced printing modes |
|
|
||
| Print via web browser |
|
|
||
| Print via PDF |
|
|
||
| Export to formats |
|
|
||
|
|
|
|||
| PDF/A |
|
|
||
| PDF/X |
|
|
||
| Images Jpeg/PNG/BMP/GIF/TIFF/EMF |
|
|
||
| SVG |
|
|
||
| Rich Text |
|
|
||
| Word OOXML (docx) |
|
|
||
| PowerPoint OOXML (pptx) |
|
|
||
| HTML |
|
|
||
| HTML5 (layered) |
|
|
||
| MHT (web archive) |
|
|
||
| Microsoft XPS |
|
|
||
| Excel XML |
|
|
||
| Excel binary (biff8 xls) |
|
|
||
| Excel OOXML (xlsx) |
|
|
||
| PostScript |
|
|
||
| PPML |
|
|
||
| LaTeX |
|
|
||
| DXF |
|
|
||
| ZPL |
|
|
||
| JSON |
|
|
||
| CSV |
|
|
||
| DBF (table) |
|
|
||
| Plain Text |
|
|
||
| Open Document Speadsheet (OpenOffice) |
|
|
||
| Open Document Text (OpenOffice) |
|
|
||
| XAML |
|
|
||
| Transports |
|
|
||
|
|
|
|||
| FTP |
|
|
||
| DropBox |
|
|
||
| Box |
|
|
||
| Google Drive |
|
|
||
| OneDrive |
|
|
||
| S3 |
|
|
||
| FastReport Cloud |
|
|
||
| Convertors from |
|
|
||
| List&Label |
|
|
||
| DevExpress |
|
|
||
| Microsoft Reporting Services (RDL, RDLC) |
|
|
||
| Crystal Reports |
|
|
||
| StimulSoft |
|
|
||
| Jasper Library |
|
|
||
| Distribution |
|
|
|
|
| Windows Installation file |
|
|
|
|
| NuGet |
|
|
||
| Full sources |
|
|
||
| Support |
|
|
|
|
| Online helpdesk |
|
|
|
|
| Online chat |
|
|
|
|
|
|
|
|
||
| Phone |
|
|
|
|
| FastReport Cloud Business | FastReport Cloud Team | FastReport Cloud Personal | FastReport Cloud Free | ||
|---|---|---|---|---|---|
| Users |
25
|
5
|
1
|
1
|
|
| Template storage capacity (MB) |
3750
|
1000
|
250
|
25
|
|
| Report storage capacity (MB) |
3750
|
1000
|
250
|
25
|
|
| Export file storage capacity (MB) |
7500
|
2000
|
500
|
50
|
|
| Maximum weight of the uploaded file (MB) |
200
|
150
|
100
|
10
|
|
| Limit of data sources |
30
|
15
|
10
|
1
|
|
| User Group limit |
10
|
2
|
1
|
1
|
|
| Pages limit |
∞
|
∞
|
∞
|
5
|
|
| Transports |
|
|
|
||
|
|
|
|
|||
| FTP |
|
|
|
||
| Webhook |
|
|
|
||
| Online template editor |
|
|
|
|
|
| File Storage |
|
|
|
|
|
| Report Templates |
|
|
|
|
|
| Generated reports |
|
|
|
|
|
| Storage by folders |
|
|
|
|
|
| Hiding folders |
|
|
|
|
|
| Exports from reports |
|
|
|
|
|
| Recycle Bin |
|
|
|
|
|
| History of changes |
|
|
|
|
|
| SDK and Integration |
|
|
|
|
|
| Haskell |
|
|
|
|
|
| JavaScript |
|
|
|
|
|
| C++ |
|
|
|
|
|
| Python |
|
|
|
|
|
| Java |
|
|
|
|
|
| Go |
|
|
|
|
|
| C#/.NET, ASP.NET |
|
|
|
|
|
| REST API |
|
|
|
|
|
| User rights |
|
|
|
|
|
| Getting information |
|
|
|
|
|
| Getting rights |
|
|
|
|
|
| Editing |
|
|
|
|
|
| Administration |
|
|
|
|
|
| Deletion |
|
|
|
|
|
| Downloading |
|
|
|
|
|
| Groups |
|
|
|
|
|
| Group Control Panel |
|
|
|
|
|
| Simultaneous access to files |
|
|
|
|
|
| Creating tasks |
|
|
|
|
|
| Preparing the report |
|
|
|
|
|
| Exporting a template |
|
|
|
|
|
| Exporting a report |
|
|
|
|
|
| Tasks-transports |
|
|
|
|
|
| Adding a structure to a data source |
|
|
|
|
|
| Formation of a public link |
|
|
|
|
|
| Generating reports on a schedule |
|
|
|
|
|
| Data security |
|
|
|
|
|
| Two-factor authentication |
|
|
|
|
|
| Open ID authentication |
|
|
|
|
|
| File access control |
|
|
|
|
|
| Digital signature of PDF documents |
|
|
|
|
|
| File editing protection |
|
|
|
|
|
| Data connections |
|
|
|
|
|
| Connecting data sources using the API |
|
|
|
|
|
| ClickHouse |
|
|
|
|
|
| CSV |
|
|
|
|
|
| Firebird |
|
|
|
|
|
| JSON |
|
|
|
|
|
| MongoDB |
|
|
|
|
|
| MS SQL |
|
|
|
|
|
| MySQL |
|
|
|
|
|
| OraclePostgreSQL |
|
|
|
|
|
| XML |
|
|
|
|
|
| Reporting features |
|
|
|
|
|
| Report inheritance |
|
|
|
|
|
| Master-detail-subdetail |
|
|
|
|
|
| Drill-downs |
|
|
|
|
|
| Groupping |
|
|
|
|
|
| Sorting |
|
|
|
|
|
| Headers and Footers |
|
|
|
|
|
| URLs and hrefs |
|
|
|
|
|
| HTML tags in text object |
|
|
|
|
|
| Unlimited page sizes |
|
|
|
|
|
| Preview component |
|
|
|
|
|
| High DPI support |
|
|
|
|
|
| Report objects |
|
|
|
|
|
| 2D barcode |
|
|
|
|
|
| Advanced Matrix (AdvMatrix) |
|
|
|
|
|
| Barcode |
|
|
|
|
|
| Cellular |
|
|
|
|
|
| Chart |
|
|
|
|
|
| Checkbox |
|
|
|
|
|
| Container |
|
|
|
|
|
| Cross-tab (Matrix) |
|
|
|
|
|
| Digital signature |
|
|
|
|
|
| Gauge |
|
|
|
|
|
| Gradient |
|
|
|
|
|
| HTML |
|
|
|
|
|
| Map |
|
|
|
|
|
| Picture |
|
|
|
|
|
| Rich Text |
|
|
|
|
|
| Shape |
|
|
|
|
|
| Sparkline |
|
|
|
|
|
| Sub-report |
|
|
|
|
|
| SVG |
|
|
|
|
|
| System text |
|
|
|
|
|
| Table |
|
|
|
|
|
| Text |
|
|
|
|
|
| Zip code |
|
|
|
|
|
| Barcodes |
|
|
|
|
|
| ANSI |
|
|
|
|
|
| Aztec |
|
|
|
|
|
| Codabar |
|
|
|
|
|
| Code 11 |
|
|
|
|
|
| Code 27 |
|
|
|
|
|
| Code 128 (A, B, C) |
|
|
|
|
|
| Code 16K |
|
|
|
|
|
| Code32 |
|
|
|
|
|
| Code 25 (Industrial, Interleaved, Matrix |
|
|
|
|
|
| Code 39 (Extended) |
|
|
|
|
|
| Code 93 (Extended) |
|
|
|
|
|
| Data Matrix |
|
|
|
|
|
| Deutsche Post Identcode |
|
|
|
|
|
| Deutsche Post Leitcode |
|
|
|
|
|
| EAN 13 |
|
|
|
|
|
| EAN 128 |
|
|
|
|
|
| EAN+2 |
|
|
|
|
|
| EAN+5 |
|
|
|
|
|
| EAN 14 |
|
|
|
|
|
| EAN 8 |
|
|
|
|
|
| ITF-14 |
|
|
|
|
|
| GS1 DataMatrix |
|
|
|
|
|
| GS1 8 |
|
|
|
|
|
| GS1 12 |
|
|
|
|
|
| GS1 128 |
|
|
|
|
|
| GS1 Expanded |
|
|
|
|
|
| GS1 Expanded Stacked |
|
|
|
|
|
| GS1Stacked |
|
|
|
|
|
| GS1 Omnidirectional |
|
|
|
|
|
| GS1 DataBar |
|
|
|
|
|
| RSS-14 |
|
|
|
|
|
| Maxicode |
|
|
|
|
|
| MSI |
|
|
|
|
|
| PDF417 |
|
|
|
|
|
| Pharmacode |
|
|
|
|
|
| Plessey |
|
|
|
|
|
| Postnet |
|
|
|
|
|
| QRCode |
|
|
|
|
|
| QR code ECI |
|
|
|
|
|
| Swiss QR |
|
|
|
|
|
| UPCA |
|
|
|
|
|
| UPCE (0, 1) |
|
|
|
|
|
| Intelligent Mail |
|
|
|
|
|
| Japan Post 4-state |
|
|
|
|
|
| Charts |
|
|
|
|
|
| Bar |
|
|
|
|
|
| Stacked Bar |
|
|
|
|
|
| 100% Stacked Bar |
|
|
|
|
|
| Column |
|
|
|
|
|
| Stacked Column |
|
|
|
|
|
| 100% Stacked Column |
|
|
|
|
|
| Area |
|
|
|
|
|
| Spline Area |
|
|
|
|
|
| Stacked Area |
|
|
|
|
|
| 100% Stacked Area |
|
|
|
|
|
| Line |
|
|
|
|
|
| Fast Line |
|
|
|
|
|
| Step Line |
|
|
|
|
|
| Spline |
|
|
|
|
|
| Bubble |
|
|
|
|
|
| Point |
|
|
|
|
|
| Fast Point |
|
|
|
|
|
| Pie |
|
|
|
|
|
| Doughnut |
|
|
|
|
|
| Polar |
|
|
|
|
|
| Radar |
|
|
|
|
|
| Stock |
|
|
|
|
|
| Candlestick |
|
|
|
|
|
| Kagi |
|
|
|
|
|
| Renko |
|
|
|
|
|
| Point & Figure |
|
|
|
|
|
| Three Line Break |
|
|
|
|
|
| Pyramid |
|
|
|
|
|
| Funnel |
|
|
|
|
|
| Range |
|
|
|
|
|
| Spline Range |
|
|
|
|
|
| Range Column |
|
|
|
|
|
| Range Bar |
|
|
|
|
|
| Printing |
|
|
|
|
|
| Print via web browser |
|
|
|
|
|
| Print via PDF |
|
|
|
|
|
| Export in formats |
|
|
|
|
|
|
|
|
|
|
||
| PDF/A |
|
|
|
|
|
| PDF/X |
|
|
|
|
|
| Images Jpeg/PNG/BMP/GIF/TIFF/EMF |
|
|
|
|
|
| SVG |
|
|
|
|
|
| Rich Text |
|
|
|
|
|
| Word OOXML (docx) |
|
|
|
|
|
| PowerPoint OOXML (pptx) |
|
|
|
|
|
| HTML |
|
|
|
|
|
| HTML5 (layered) |
|
|
|
|
|
| MHT (web archive) |
|
|
|
|
|
| Microsoft XPS |
|
|
|
|
|
| Excel XML |
|
|
|
|
|
| Excel binary (biff8 xls) |
|
|
|
|
|
| Excel OOXML (xlsx) |
|
|
|
|
|
| PostScript |
|
|
|
|
|
| PPML |
|
|
|
|
|
| LaTeX |
|
|
|
|
|
| DXF |
|
|
|
|
|
| ZPL |
|
|
|
|
|
| JSON |
|
|
|
|
|
| CSV |
|
|
|
|
|
| DBF (table) |
|
|
|
|
|
| Plain Text |
|
|
|
|
|
| Open Document Speadsheet (OpenOffice) |
|
|
|
|
|
| Open Document Text (OpenOffice) |
|
|
|
|
|
| XAML |
|
|
|
|
让您的客户能在不需要SQL的情况下创建DB请求
您能在用Borland Delphi或Borland C++Builder编写而成的应用程序中使用FastQueryBuilder来创建简单的SQL生成程序。FastQueryBuilder使您能通过运用BDE从而使用本地CS数据库。它同样能使您运用其它的数据访问控件,如ADO、IBX以及FIBPlus。
更新时间:2022-03-23 16:42:36.000 | 录入时间:2008-11-10 10:10:36.000 | 责任编辑:吉炜炜