没有找到合适的产品?
联系客服协助选型:023-68661681
提供3000多款全球软件/控件产品
针对软件研发的各个阶段提供专业培训与技术咨询
根据客户需求提供定制化的软件开发服务
全球知名设计软件,显著提升设计质量
打造以经营为中心,实现生产过程透明化管理
帮助企业合理产能分配,提高资源利用率
快速打造数字化生产线,实现全流程追溯
生产过程精准追溯,满足企业合规要求
以六西格玛为理论基础,实现产品质量全数字化管理
通过大屏电子看板,实现车间透明化管理
对设备进行全生命周期管理,提高设备综合利用率
实现设备数据的实时采集与监控
利用数字化技术提升油气勘探的效率和成功率
钻井计划优化、实时监控和风险评估
提供业务洞察与决策支持实现数据驱动决策
一个用于开发和管理PostgreSQL数据库的GUI工具。
标签:开发商: Devart
当前版本: v3.2
产品类型:控件
产品功能:IDE集成开发环境
平台语言:英语
开源水平:不提供源码
本产品的分类与介绍仅供参考,具体以商家网站介绍为准,如有疑问请来电 023-68661681 咨询。
* 关于本产品的分类与介绍仅供参考,精准产品资料以官网介绍为准,如需购买请先行测试。
多功能PostgreSQL GUI
dbForge Studio for PostgreSQL是一个用于数据库开发和管理的GUI工具。PostgreSQL的IDE允许用户在便捷和用户友好的界面中创建、开发和执行查询、编辑和调整代码以满足他们的要求。
该工具还为PostgreSQL数据报告、数据编辑、数据导入和导出、构建数据透视表和主细节关系提供功能。
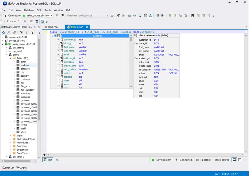
SQL开发
使用以下功能创建和编辑查询时,可以节省您的时间并提高代码质量:
列出工具项
参数信息
快捷键信息
完整的词

Database Explorer
浏览对象树并找到您感兴趣的任何PostgreSQL对象。右键单击Database Explorer窗口中的所需对象以执行以下任务:
从单个SQL文档的数据库中检索数据
截断表格
选择属性“Properties”以查看有关对象的信息

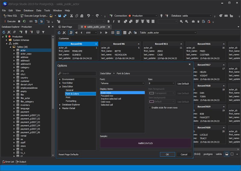
数据编辑器
使用dbForge Studio for PostgreSQL编辑表数据成为一项简单的任务。您可以管理表格的设置,例如调整列宽,默认设置为临时或自动搜索模式。使用丰富的字体和大小对行和单元格进行着色和格式化。此外,该工具还为您提供了预定义的数据类型格式,以便您可以选择最适合您需求的格式。

数据导出和数据导入
使用外部源数据填充数据库和在系统之间迁移数据的关键工具。dbForge Studio for PostgreSQL支持10种以上广泛使用的数据格式,许多高级选项以及用于重复出现的场景的模板。
10+文件格式支持,包括Google表格
灵活的自定义数据导入和导出
用于数据导出和导入的Handy向导

数据透视表
使用此工具,您无需进入PostgreSQL细微之处即可对数据进行分组和汇总。Visual Pivot表设计器、高级过滤、图形中的可视化数据表示使您的数据更易于阅读、理解和分析。
视觉数据透视表设计器
高级过滤
图表中的可视数据表示

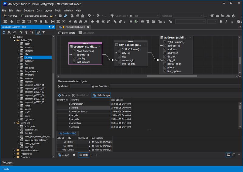
主细节浏览器
用于在相关表中同时进行数据视图的工具。它还便于快速数据分析和查找数据库中的特定记录和逻辑错误。可视图有助于在几秒钟内建立通信并直接进入查看。
DesignView用于设置表之间的关系
DataView可轻松显示结果
智能排序和过滤

数据报表
支持图表绘制的PostgreSQL Report Builder可将您的数据转换为漂亮的报表。这个PostgreSQL管理工具还允许您以9种不同的格式构建可视PostgreSQL数据报表。
数据报表向导
报表设计器
图表设计器

更新时间:2024-12-05 09:51:03.000 | 录入时间:2019-07-19 15:16:28.200 | 责任编辑:吉炜炜
实时了解产品最新动态与应用
技术交流群: 765665608(QQ群)
扫码获取中文帮助
相关产品
是一个针对软件项目和团队的一体化解决方案。
RAD StudioRAD Studio® 是一款终极 IDE,用于在 Delphi 中快速构建引人注目的单源多平台本机
DelphiDelphi® 是先进的 IDE,可快速开发单源多平台高性能本机应用程序。
JetBrains AI一款专用于程序开发的 AI 工具
GoLand强大的Go IDE,使 Go 代码的阅读、编写和更改变得非常容易。
服务电话
重庆/ 023-68661681
华东/ 13452821722
华南/ 18100878085
华北/ 17347785263
客户支持
技术支持咨询服务
服务热线:400-700-1020
邮箱:sales@ldacury.cn
关注我们
地址 : 重庆市九龙坡区火炬大道69号6幢
靠谱朗驰娱乐体育 